블렌더, 텍스처매핑 타일처럼 안보이게 하는 방법
안녕하세요. 블랜더긱 시카다 입니다.
이 블로그는 블렌더에 대한 내용과 튜토리얼을 주로 다룰 것입니다.
블렌더에서 텍스처 매핑은 3D 모델의 표면에 이미지나 그래픽을 적용하는 기술을 말합니다. 이를 통해 모델의 표면에 현실적인 디테일이나 색상을 부여할 수 있습니다.
블렌더에서 텍스처 매핑은 텍스처 이미지를 모델의 표면에 놓이는 UV 맵이라는 2D 표면에 맞추어 입히는 과정으로 이루어집니다. UV 맵은 모델의 표면을 2D 공간에 펼쳐 놓은 것으로, 각각의 면이나 꼭짓점은 이미지 상의 특정 위치와 매핑됩니다.
블렌더는 다양한 종류의 텍스처 매핑 기법을 지원합니다. 예를 들어 UV 맵 외에도 프로시저 텍스처, 스카이박스, 노이즈 텍스처 등이 있으며, 이를 조합하여 더욱 복잡하고 다양한 효과를 구현할 수 있습니다.
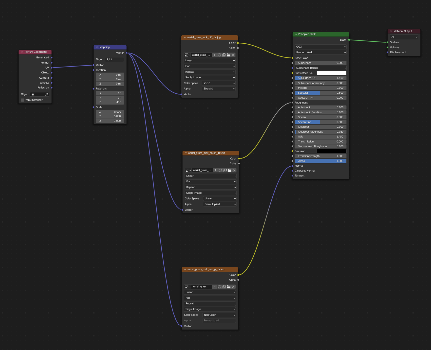
오늘은 외부환경을 구성할 때 가장 기본적으로 생성하는 바닥에 텍스처 하는 방법을 알려드리겠습니다. 외부에서 가지고 오는 이미지는 크기가 큰 Plane에 입히면 Mapping을 통해 반복적으로 적용을 하게됩니다. 왜냐하면 이미지가 Plane의 사이즈에 맞는 비율으로 적용되어야 하기 때문입니다. 그러나, Mapping을 하면 타일을 깔아놓은 것 같은 모양이 됩니다. 이럴 경우 상당이 부자연스러워 보이게되는데 이것은 전체적인 이미지를 망칠 수가 있습니다. 이것을 방지하는 방법을 알려드리겠습니다.
[문제점]
아래와 같이 단순하게 노드를 생성하여 Plane에 Mapping하고 Scale로만 조정하면 아래 그림과 같이 타일링이 된 것처럼 보입니다. 이런 이미지가 나오면 프로젝트나 포트폴리오로 사용하시기 부적합하겠지요?


[해결하는 방법]
위에 생성한 노드를 중복으로 생성하고, 각 그룹의 Mapping 노드의 Rotation과 Scale을 다르게 조정합니다.
그리고 중복으로 생성 된 노드 그룹을 Mix Shader로 묶고, Mix Shader의 Factor에는 추가로 생성한 Noise Texture와 Color Ramp를 연결해 줍니다. 이런방식으로 아래와 같이 노드를 구성해 주시면 아래와 같은 이미지가 나옵니다.


다른 방법도 있겠지만 이 방법이 가장 간편하면서도 기억하기도 쉬운 노드 구성입니다.